不动产登记作为落实“放管服”改革、推进“互联网+政务服务”、营商环境重点领域的民生工程、民心工程,随着全国“互联网+不动产登记”的全面推进,不动产登记数据共享、协同应用在加强房地产管理、优化营商环境、改善城市运行、强化社会治理等领域发挥越来越关键的作用。
自2015年以来,按照自然资源部对不动产登记“四统一”的要求,全国已逐步建成了部、省、市、县四级联通的不动产登记信息平台,有力支撑了不动产统一登记制度落地实施。
但是,一方面各地一定程度上还存在不动产登记现势数据不准、业务关联缺失、历史数据不全等问题,另一方面,已开展的数据质量提升工作中也容易出现问题类型不全、问题底数不清等情况,不动产登记数据质量提升工作成效难以量化。基于现有数据整合或数据质量提升工作基础,进一步全面推进不动产登记数据质量工作已刻不容缓。
5
个关键步骤
• 定规则
在相关资料收集完成后,按照图形拓扑错误、属性数据空项或不规范、属性数值异常、业务关联缺失等4大类问题和近千条细项检查规则进行数据检查分析,建立完整的数据问题台账。
• 整数据
根据分析结果分类确定处理方法,导出各类问题数据,通过合适的处理方法进行数据治理,完成内业数据修正后进入下一阶段。
• 控质量
治理成果质检存在于数据治理整个过程,按照“治理一类问题,质检一类问题”的原则,确保数据治理的稳步推进,保证数据治理成果的质量。
• 重管理
提供数据治理方法及数据治理清单,由不动产登记部门对治理成果进行抽查,抽查完成后对质检成果进行书面确认,之后进行回库。
• 强应用
当完成一批数据的治理工作后即对该批数据进行回库操作,在线模式治理的数据将实时回库,离线模式治理的数据采用按周期治理一批、回库一批、定期回库的回库模式,使数据治理的成果在第一时间支撑业务应用。
4
项主要原则
• 规范化
以不动产登记的最小单元为单位进行整理,通过对已有不动产的登记档案、登记簿、权籍图等信息的梳理、补充和完善,形成包括登记档案、登记簿和权籍图等内容的不动产登记规范化整理成果。
• 完整性
不动产登记成果数据库要求应具有概括性和包容性,成果数据库建设过程中要严格按照相关数据库标准和规范的要求,容纳满足数据库标准的全部信息,不重不漏。
• 一致性
不动产数据库中的登记信息必须与数据库建设前数据保持一致。经核实属于原始数据错误,不能修改数据,应当通过建立标识的方式,逐一记录标记,确保数据的一致性,待将来登记业务的过程中对数据进行修正更新。
• 关联性
不动产登记数据要依据不动产单元的空间信息建立关联关系,确保数据的图形与属性与档案、历史与现状、上下手关联关系清楚。
2
个核心工具
• 在线数据治理
使用南方数码不动产登记在线数据治理工具,实现对问题台账管理、数据治理、数据质检、数据回库的全程信息化管理,建立完善的治理进度实时监控、治理过程动态监管及治理成果充分检查的工作机制,全程留痕记录。
• 成果质检
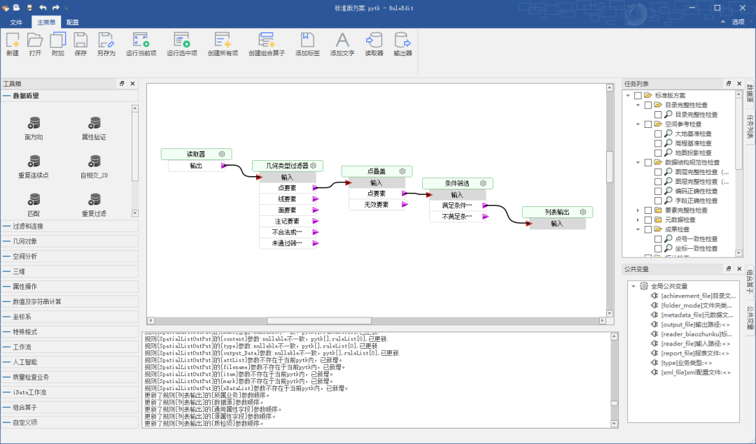
使用成熟的质检工具是检验数据质量提升成果的有效手段,南方数码在自然资源和不动产数据质检领域沉淀多年,自主研发了SMEPro 质检软件。通过可视化的方案编辑界面,完善的元规则设计,将不动产登记数据质检方案拆解成网状自由组合的算子工作流,按需自由组装以解决复杂的质检需求,方便用户根据不同业务场景对不同规格的数据进行个性化数据检查。
1
套纠错机制
在较短周期内完成的数据质量提升工作,难以彻底解决不动产登记数据库所存在的所有问题,包括一些历史遗留问题,在经过数据质量提升后的日常业务办理中,仍会发现一定的问题。
因此,需要基于数据质量提升的处理原则确定的各类问题治理方法,建立一套完善的纠错机制,持续保证后续不动产登记数据问题能够得到快速治理。
“
不动产作为社会经济发展、人民安居乐业的基础,一套完整、高质量的不动产登记数据,不仅是各级政府部门迫切的需求,也是提高企业和群众幸福感、获得感的基础,更是数字经济战略中关键的要素。将“以治促用、以用促建”作为不动产登记数据治理的核心理念,着力提升数据质量,不断深化业务应用,促进不动产登记数据价值显化,是每一个“不动产人”的奋斗方向。
南方数码
撰文 | 不动产事业部
编辑 | 王彬
美编 | 梁静婷
审核 | 向威
审签 | 黄继明
——往期阅读——