主要讲解IOC和DI理解、BeanFactory和ApplicationContext、Bean生命周期和加载过程、BeanFactory和FactoryBean区别,基本包括IOC的所有重要基础知识。
温馨提示:全文接近1W字,感兴趣的同学可以收藏起来慢慢看。
这两天一直在学习Spring,我把Spring分成两部分来学,分别为IOC和AOP,然后IOC我又分为纯理论知识和常用注解的使用姿势,这篇文章主要讲IOC的纯理论部分,所以看起来可能会有点枯燥,但是仔细体味一下,感觉里面还是有点意思。这些纯理论知识,基本都是来自于网络博客,我也不能再去看代码,然后重复造轮子,但是网上的示例,我肯定会自己亲自运行一遍才会贴出来。然后注解的使用,我也会自己使用完后,才会去讲解使用的方法。
至于IOC的常用注解,之前在文章《【Spring基础系列1】基于注解装配Bean》写过一部分,下一篇文章会再完善另外一部分。
学习过Spring框架的人一定都会听过Spring的IoC(控制反转) 、DI(依赖注入)这两个概念,对于初学Spring的人来说,总觉得IOC、DI这两个概念是模糊不清的,然后网上讲解的也五花八门,我看了很多相关的博客,发现有一些博客总结的很到位,下面就分享2位对这两个概念的理解,应该是我看过的讲解最到位的2种。
首先要分享的是Iteye的开涛这位技术牛人对Spring框架的IOC的理解,写得非常通俗易懂,以下内容全部来自原文,原文地址:http://jinnianshilongnian.iteye.com/blog/1413846
Ioc—Inversion of Control,即“控制反转”,不是什么技术,而是一种设计思想。在Java开发中,Ioc意味着将你设计好的对象交给容器控制,而不是传统的在你的对象内部直接控制。如何理解好Ioc呢?理解好Ioc的关键是要明确“谁控制谁,控制什么,为何是反转(有反转就应该有正转了),哪些方面反转了”,那我们来深入分析一下:
用图例说明一下,传统程序设计如图,都是主动去创建相关对象然后再组合起来:
当有了IoC/DI的容器后,在客户端类中不再主动去创建这些对象了,如图所示:
IoC 不是一种技术,只是一种思想,一个重要的面向对象编程的法则,它能指导我们如何设计出松耦合、更优良的程序。传统应用程序都是由我们在类内部主动创建依赖对象,从而导致类与类之间高耦合,难于测试;有了IoC容器后,把创建和查找依赖对象的控制权交给了容器,由容器进行注入组合对象,所以对象与对象之间是 松散耦合,这样也方便测试,利于功能复用,更重要的是使得程序的整个体系结构变得非常灵活。
其实IoC对编程带来的最大改变不是从代码上,而是从思想上,发生了“主从换位”的变化。应用程序原本是老大,要获取什么资源都是主动出击,但是在IoC/DI思想中,应用程序就变成被动的了,被动的等待IoC容器来创建并注入它所需要的资源了。
IoC很好的体现了面向对象设计法则之一—— 好莱坞法则:“别找我们,我们找你”;即由IoC容器帮对象找相应的依赖对象并注入,而不是由对象主动去找。
DI—Dependency Injection,即“依赖注入”:组件之间依赖关系由容器在运行期决定,形象的说,即由容器动态的将某个依赖关系注入到组件之中。依赖注入的目的并非为软件系统带来更多功能,而是为了提升组件重用的频率,并为系统搭建一个灵活、可扩展的平台。通过依赖注入机制,我们只需要通过简单的配置,而无需任何代码就可指定目标需要的资源,完成自身的业务逻辑,而不需要关心具体的资源来自何处,由谁实现。
理解DI的关键是:“谁依赖谁,为什么需要依赖,谁注入谁,注入了什么”,那我们来深入分析一下:
IoC和DI由什么关系呢?其实它们是同一个概念的不同角度描述,由于控制反转概念比较含糊(可能只是理解为容器控制对象这一个层面,很难让人想到谁来维护对象关系),所以2004年大师级人物Martin Fowler又给出了一个新的名字:“依赖注入”,相对IoC 而言,“依赖注入”明确描述了“被注入对象依赖IoC容器配置依赖对象”。
看过很多对Spring的Ioc理解的文章,好多人对Ioc和DI的解释都晦涩难懂,反正就是一种说不清,道不明的感觉,读完之后依然是一头雾水,感觉就是开涛这位技术牛人写得特别通俗易懂,他清楚地解释了IoC(控制反转) 和DI(依赖注入)中的每一个字,读完之后给人一种豁然开朗的感觉。我相信对于初学Spring框架的人对Ioc的理解应该是有很大帮助的。
首先想说说IoC(Inversion of Control,控制反转)。这是spring的核心,贯穿始终。所谓IoC,对于spring框架来说,就是由spring来负责控制对象的生命周期和对象间的关系。这是什么意思呢,举个简单的例子,我们是如何找女朋友的?常见的情况是,我们到处去看哪里有长得漂亮身材又好的mm,然后打听她们的兴趣爱好、qq号、电话号、ip号、iq号………,想办法认识她们,投其所好送其所要,然后嘿嘿……这个过程是复杂深奥的,我们必须自己设计和面对每个环节。传统的程序开发也是如此,在一个对象中,如果要使用另外的对象,就必须得到它(自己new一个,或者从JNDI中查询一个),使用完之后还要将对象销毁(比如Connection等),对象始终会和其他的接口或类藕合起来。
那么IoC是如何做的呢?有点像通过婚介找女朋友,在我和女朋友之间引入了一个第三者:婚姻介绍所。婚介管理了很多男男女女的资料,我可以向婚介提出一个列表,告诉它我想找个什么样的女朋友,比如长得像李嘉欣,身材像林熙雷,唱歌像周杰伦,速度像卡洛斯,技术像齐达内之类的,然后婚介就会按照我们的要求,提供一个mm,我们只需要去和她谈恋爱、结婚就行了。简单明了,如果婚介给我们的人选不符合要求,我们就会抛出异常。整个过程不再由我自己控制,而是有婚介这样一个类似容器的机构来控制。Spring所倡导的开发方式就是如此,所有的类都会在spring容器中登记,告诉spring你是个什么东西,你需要什么东西,然后spring会在系统运行到适当的时候,把你要的东西主动给你,同时也把你交给其他需要你的东西。所有的类的创建、销毁都由 spring来控制,也就是说控制对象生存周期的不再是引用它的对象,而是spring。对于某个具体的对象而言,以前是它控制其他对象,现在是所有对象都被spring控制,所以这叫控制反转。
IoC的一个重点是在系统运行中,动态的向某个对象提供它所需要的其他对象。这一点是通过DI(Dependency Injection,依赖注入)来实现的。比如对象A需要操作数据库,以前我们总是要在A中自己编写代码来获得一个Connection对象,有了 spring我们就只需要告诉spring,A中需要一个Connection,至于这个Connection怎么构造,何时构造,A不需要知道。在系统运行时,spring会在适当的时候制造一个Connection,然后像打针一样,注射到A当中,这样就完成了对各个对象之间关系的控制。A需要依赖 Connection才能正常运行,而这个Connection是由spring注入到A中的,依赖注入的名字就这么来的。那么DI是如何实现的呢?Java 1.3之后一个重要特征是反射(reflection),它允许程序在运行的时候动态的生成对象、执行对象的方法、改变对象的属性,spring就是通过反射来实现注入的。
理解了IoC和DI的概念后,一切都将变得简单明了,剩下的工作只是在spring的框架中堆积木而已。
这个博主通过磨咖啡的故事,生动讲解了注入流程,将生产咖啡总结为两个阶段:
第一阶段可以认为是构建和收集bean定义的阶段,在这个阶段中,我们可以通过XML或者Java代码的方式定义一些bean,然后通过手动组装或者让容器基于某些机制自动扫描的形式,将这些bean定义收集到IOC容器中。
假设我们以XML配置的形式来收集并注册单一bean,一般形式如下:
<bean id="mockService" class="..MockServiceImpl">
...
</bean>
如果嫌逐个收集bean定义麻烦,想批量地收集并注册到IOC容器中,我们也可以通过XML Schema形式的配置进行批量扫描并采集和注册:
<context:component-scan base-package="com.keevol">
当第一阶段工作完成后,我们可以先暂且认为IOC容器中充斥着一个个独立的bean,它们之间没有任何关系。但实际上,它们之间是有依赖关系的,所以,IOC容器在第二阶段要干的事情就是分析这些已经在IOC容器之中的bean,然后根据它们之间的依赖关系先后组装它们。如果IOC容器发现某个bean依赖另一个bean,它就会将这另一个bean注入给依赖它的那个bean,直到所有到bean的依赖都注入完成,所有bean都“整装待发”,整个IOC容器都工作即算完成。
至于分析和组装的依据,Spring框架最早是通过XML配置文件的形式来描述bean与bean之间的关系,随着Java业界研发技术和理念都转变,基于Java代码和Annotation元信息的描述方式也日渐兴盛(比如@Autowired和@Inject),但不管使用哪种方式,都只是为了简化绑定逻辑描述的各种“表象”,最终都是为本阶段都最终目的服务。
这个讲解只是给大家对IOC有一个初步的认识,下面才是核心的部分。
IOC容器其实就是一个大工厂,它用来管理我们所有的对象以及依赖关系。
上面描述的技术只要学过点Java的都能说出来,我们简单来看看实际Spring IOC容器是怎么实现对象的创建和依赖的:
Spring容器(Bean工厂)可简单分成两种:
几乎所有的应用场合都是使用ApplicationContext!
BeanFactory 是 Spring 的“心脏”。它就是 Spring IoC 容器的真面目。Spring 使用 BeanFactory 来实例化、配置和管理 Bean。
BeanFactory:是IOC容器的核心接口, 它定义了IOC的基本功能,我们看到它主要定义了getBean方法。getBean方法是IOC容器获取bean对象和引发依赖注入的起点。方法的功能是返回特定的名称的Bean。
BeanFactory 是初始化 Bean 和调用它们生命周期方法的“吃苦耐劳者”。注意,BeanFactory 只能管理单例(Singleton)Bean 的生命周期。它不能管理原型(prototype,非单例)Bean 的生命周期。这是因为原型 Bean 实例被创建之后便被传给了客户端,容器失去了对它们的引用。
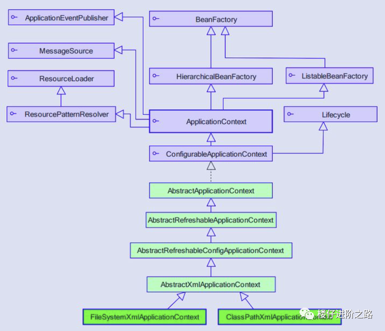
BeanFactory有着庞大的继承、实现体系,有众多的子接口、实现类。来看一下BeanFactory的基本类体系结构(接口为主):
下面写了一大堆,我觉得仅供了解即可:
BeanFactory作为一个主接口不继承任何接口,暂且称为一级接口。 有3个子接口继承了它,进行功能上的增强。这3个子接口称为二级接口。 ConfigurableBeanFactory可以被称为三级接口,对二级接口HierarchicalBeanFactory进行了再次增强,它还继承了另一个外来的接口SingletonBeanRegistry ConfigurableListableBeanFactory是一个更强大的接口,继承了上述的所有接口,无所不包,称为四级接口。 (这4级接口是BeanFactory的基本接口体系。继续,下面是继承关系的2个抽象类和2个实现类:) AbstractBeanFactory作为一个抽象类,实现了三级接口ConfigurableBeanFactory大部分功能。 AbstractAutowireCapableBeanFactory同样是抽象类,继承自AbstractBeanFactory,并额外实现了二级接口AutowireCapableBeanFactory DefaultListableBeanFactory继承自AbstractAutowireCapableBeanFactory,实现了最强大的四级接口ConfigurableListableBeanFactory,并实现了一个外来接口BeanDefinitionRegistry,它并非抽象类。 最后是最强大的XmlBeanFactory,继承自DefaultListableBeanFactory,重写了一些功能,使自己更强大。
再来看一下BeanFactory的源码:
public interface BeanFactory {
/**
* 用来引用一个实例,或把它和工厂产生的Bean区分开,就是说,如果一个FactoryBean的名字为a,那么,&a会得到那个Factory
*/
String FACTORY_BEAN_PREFIX = "&";
/*
* 四个不同形式的getBean方法,获取实例
*/
Object getBean(String name) throws BeansException;
<T> T getBean(String name, Class<T> requiredType) throws BeansException;
<T> T getBean(Class<T> requiredType) throws BeansException;
Object getBean(String name, Object... args) throws BeansException;
boolean containsBean(String name); // 是否存在
boolean isSingleton(String name) throws NoSuchBeanDefinitionException;// 是否为单实例
boolean isPrototype(String name) throws NoSuchBeanDefinitionException;// 是否为原型(多实例)
boolean isTypeMatch(String name, Class<?> targetType)
throws NoSuchBeanDefinitionException;// 名称、类型是否匹配
Class<?> getType(String name) throws NoSuchBeanDefinitionException; // 获取类型
String[] getAliases(String name);// 根据实例的名字获取实例的别名
}
具体:
总结:这10个方法,很明显,这是一个典型的工厂模式的工厂接口。
看一个简单的示例:
@Data
public class Cat implements Animal {
private String catName = "罗小黑";
}
@Data
public class Pets {
@Resource
private Cat cat;
public static void main(String args[]) {
ResourcePatternResolver resolver = new PathMatchingResourcePatternResolver();
org.springframework.core.io.Resource res = resolver.getResource("classpath:applicationContext.xml");
BeanFactory factory = new XmlBeanFactory(res);
Pets pets=factory.getBean("pets", Pets.class);
System.out.println(pets.toString());
}
}
// 输出:
// Pets(cat=Cat(catName=罗小黑))
这里需要到applicationContext.xml添加一下配置:
<bean id="pets" class="com.java.annotation.spring.bean.test4.Pets" >
<property name="cat" ref="cat" />
</bean>
<bean id="cat" class="com.java.annotation.spring.bean.test4.Cat" />
解读一下:
这种方式非常不建议使用,因为我用这种方式,发现添加的@Service注解不能生效.
如果说BeanFactory是Spring的心脏,那么ApplicationContext就是完整的躯体了,ApplicationContext由BeanFactory派生而来,提供了更多面向实际应用的功能。在BeanFactory中,很多功能需要以编程的方式实现,而在ApplicationContext中则可以通过配置实现。
BeanFactorty接口提供了配置框架及基本功能,但是无法支持spring的aop功能和web应用。而ApplicationContext接口作为BeanFactory的派生,因而提供BeanFactory所有的功能。而且ApplicationContext还在功能上做了扩展,相较于BeanFactorty,ApplicationContext还提供了以下的功能:
ApplicationContext:是IOC容器另一个重要接口, 它继承了BeanFactory的基本功能, 同时也继承了容器的高级功能,如:MessageSource(国际化资源接口)、ResourceLoader(资源加载接口)、ApplicationEventPublisher(应用事件发布接口)等。
ApplicationContext 继承了 HierarchicalBeanFactory 和 ListableBeanFactory 接口,在此基础上,还通过多个其他的接口扩展了 BeanFactory 的功能:
下面都是八股文,也是仅作了解即可:
ClassPathXmlApplicationContext:默认从类路径加载配置文件 FileSystemXmlApplicationContext:默认从文件系统中装载配置文件 ApplicationEventPublisher:让容器拥有发布应用上下文事件的功能,包括容器启动事件、关闭事件等。实现了 ApplicationListener 事件监听接口的 Bean 可以接收到容器事件 , 并对事件进行响应处理 。在 ApplicationContext 抽象实现类AbstractApplicationContext 中,我们可以发现存在一个 ApplicationEventMulticaster,它负责保存所有监听器,以便在容器产生上下文事件时通知这些事件监听者。 MessageSource:为应用提供 i18n 国际化消息访问的功能; ResourcePatternResolver :所 有 ApplicationContext 实现类都实现了类似于PathMatchingResourcePatternResolver 的功能,可以通过带前缀的 Ant 风格的资源文件路径装载 Spring 的配置文件。 LifeCycle:该接口是 Spring 2.0 加入的,该接口提供了 start()和 stop()两个方法,主要用于控制异步处理过程。在具体使用时,该接口同时被 ApplicationContext 实现及具体 Bean 实现, ApplicationContext 会将 start/stop 的信息传递给容器中所有实现了该接口的 Bean,以达到管理和控制 JMX、任务调度等目的。 ConfigurableApplicationContext 扩展于 ApplicationContext,它新增加了两个主要的方法:refresh()和 close(),让 ApplicationContext 具有启动、刷新和关闭应用上下文的能力。在应用上下文关闭的情况下调用 refresh()即可启动应用上下文,在已经启动的状态下,调用 refresh()则清除缓存并重新装载配置信息,而调用close()则可关闭应用上下文。这些接口方法为容器的控制管理带来了便利,但作为开发者,我们并不需要过多关心这些方法。
还是看一下ClassPathXmlApplicationContext的使用姿势:
ApplicationContext context =new ClassPathXmlApplicationContext("classpath:applicationContext.xml");
//ApplicationContext context =new ClassPathXmlApplicationContext("file:/Users/mengloulv/java-workspace/Demo5/src/main/resources/applicationContext.xml");
Pets pets=context.getBean("pets", Pets.class);
System.out.println(pets.toString());
再看一下FileSystemXmlApplicationContext的使用姿势:
ApplicationContext context =new FileSystemXmlApplicationContext("file:/Users/mengloulv/java-workspace/Demo5/src/main/resources/applicationContext.xml");
Pets pets=context.getBean("pets", Pets.class);
System.out.println(pets.toString());
个人还是偏向使用ClassPathXmlApplicationContext,可以使用相对路径。
后面还有个WebApplicationContext,反正我是用的少,就不介绍了。
1.BeanFactroy采用的是延迟加载形式来注入Bean的,即只有在使用到某个Bean时(调用getBean()),才对该Bean进行加载实例化,这样,我们就不能发现一些存在的Spring的配置问题。而ApplicationContext则相反,它是在容器启动时,一次性创建了所有的Bean。这样,在容器启动时,我们就可以发现Spring中存在的配置错误。相对于基本的BeanFactory,ApplicationContext 唯一的不足是占用内存空间。当应用程序配置Bean较多时,程序启动较慢。
BeanFacotry延迟加载,如果Bean的某一个属性没有注入,BeanFacotry加载后,直至第一次使用调用getBean方法才会抛出异常;而ApplicationContext则在初始化自身是检验,这样有利于检查所依赖属性是否注入;所以通常情况下我们选择使用 ApplicationContext。应用上下文则会在上下文启动后预载入所有的单实例Bean。通过预载入单实例bean ,确保当你需要的时候,你就不用等待,因为它们已经创建好了。
2.BeanFactory和ApplicationContext都支持BeanPostProcessor、BeanFactoryPostProcessor的使用,但两者之间的区别是:BeanFactory需要手动注册,而ApplicationContext则是自动注册。(Applicationcontext比 beanFactory 加入了一些更好使用的功能。而且 beanFactory 的许多功能需要通过编程实现而 Applicationcontext 可以通过配置实现。比如后处理 bean , Applicationcontext 直接配置在配置文件即可而 beanFactory 这要在代码中显示的写出来才可以被容器识别。)
3.beanFactory主要是面对与 spring 框架的基础设施,面对 spring 自己。而 Applicationcontex 主要面对与 spring 使用的开发者。基本都会使用 Applicationcontex 并非 beanFactory 。
看了上面那么多内容,是不是基本快完了?NO,NO,NO,重要的部分在这里!
可以将这些方法大致划分为三类:
ApplicationContext 和 BeanFactory 另一个最大的不同之处在于:ApplicationContext会利用 Java 反射机制自动识别出配置文件中定义的 BeanPostProcessor、 InstantiationAwareBeanPostProcessor 和 BeanFactoryPostProcessor,并自动将它们注册到应用上下文中;而后者需要在代码中通过手工调用 addBeanPostProcessor()方法进行注册。这也是为什么在应用开发时,我们普遍使用 ApplicationContext 而很少使用 BeanFactory 的原因之一。
这是对Bean的生命周期解释的最详细的一篇博文,没有之一,这个八股文就需要多看几遍,虽然有些地方还不能完全理解,我打算后面再看看源码,应该就能理解了。
Spring的高明之处在于,它使用众多接口描绘出了所有装置的蓝图,构建好Spring的骨架,继而通过继承体系层层推演,不断丰富,最终让Spring成为有血有肉的完整的框架。所以查看Spring框架的源码时,有两条清晰可见的脉络:
接口层清晰地勾勒出Spring框架的高层功能,框架脉络呼之欲出。有了接口层抽象的描述后,不但Spring自己可以提供具体的实现,任何第三方组织也可以提供不同实现, 可以说Spring完善的接口层使框架的扩展性得到了很好的保证。纵向继承体系的逐步扩展,分步骤地实现框架的功能,这种实现方案保证了框架功能不会堆积在某些类的身上,造成过重的代码逻辑负载,框架的复杂度被完美地分解开了。
Spring组件按其所承担的角色可以划分为两类:
该图描述了Spring容器从加载配置文件到创建出一个完整Bean的作业流程:
小结一下:
Spring IOC容器主要有继承体系底层的BeanFactory、高层的ApplicationContext和WebApplicationContext。
Bean有自己的生命周期,容器加载Bean原理:
BeanDefinitionReader读取Resource所指向的配置文件资源,然后解析配置文件。配置文件中每一个 解析成一个BeanDefinition对象,并保存到BeanDefinitionRegistry中; 容器扫描BeanDefinitionRegistry中的BeanDefinition;调用InstantiationStrategy进行Bean实例化的工作;使用BeanWrapper完成Bean属性的设置工作; 单例Bean缓存池:Spring 在 DefaultSingletonBeanRegistry 类中提供了一个用于缓存单实例 Bean 的缓存器,它是一个用 HashMap 实现的缓存器,单实例的 Bean 以 beanName 为键保存在这个HashMap 中。
这个面试经常会问到,然后对这块我觉得也有点意思,就作为基础内容的一部分。
BeanFactory是接口,提供了OC容器最基本的形式,给具体的IOC容器的实现提供了规范,
FactoryBean也是接口,为IOC容器中Bean的实现提供了更加灵活的方式,FactoryBean在IOC容器的基础上给Bean的实现加上了一个简单工厂模式和装饰模式,我们可以在getObject()方法中灵活配置。其实在Spring源码中有很多FactoryBean的实现类。
区别:BeanFactory是个Factory,也就是IOC容器或对象工厂,FactoryBean是个Bean。在Spring中,所有的Bean都是由BeanFactory(也就是IOC容器)来进行管理的。但对FactoryBean而言,这个Bean不是简单的Bean,而是一个能生产或者修饰对象生成的工厂Bean,它的实现与设计模式中的工厂模式和修饰器模式类似。
回顾一下:BeanFactory,以Factory结尾,表示它是一个工厂类(接口), 它负责生产和管理bean的一个工厂。在Spring中,BeanFactory是IOC容器的核心接口,它的职责包括:实例化、定位、配置应用程序中的对象及建立这些对象间的依赖。BeanFactory只是个接口,并不是IOC容器的具体实现,但是Spring容器给出了很多种实现,如 DefaultListableBeanFactory、XmlBeanFactory、ApplicationContext等,其中XmlBeanFactory就是常用的一个,该实现将以XML方式描述组成应用的对象及对象间的依赖关系。XmlBeanFactory类将持有此XML配置元数据,并用它来构建一个完全可配置的系统或应用。
更详细的内容,直接看文章的”BeanFactory“部分。
一般情况下,Spring通过反射机制利用
接口中定义的方法如下:
public interface FactoryBean<T> {
/**
* 返回对象的实例
*/
T getObject() throws Exception;
/**
* 返回对象的类型
*/
Class<?> getObjectType();
/**
* 是否是单例
*/
boolean isSingleton();
}
最好的学习就是动手实践一下,我们看一下spring如何通过Factorybean配置Bean,我们先定义一个car对象:
@Data
public class Car {
private int maxSpeed;
private String brand;
private double price;
}
在定义一个CarFactoryBean,用来包装Car实例:
public class CarFactoryBean implements FactoryBean<Car> {
private String carInfo ;
/**
* 自定义创建bean的过程,可以定制复杂的创建过程
*/
@Override
public Car getObject() throws Exception {
Car car = new Car();
String[] infos = carInfo.split(",");
car.setBrand(infos[0]);
car.setMaxSpeed(Integer.valueOf(infos[1]));
car.setPrice(Double.valueOf(infos[2]));
return car;
}
/**
* 获取FactoryBean创建bean的类型
*/
@Override
public Class<?> getObjectType() {
return Car.class;
}
/**
* 创建的bean,是否是单例
*/
@Override
public boolean isSingleton() {
return false;
}
public String getCarInfo() {
return carInfo;
}
/**
* 接受逗号分隔符,设置属性
*/
public void setCarInfo(String carInfo) {
this.carInfo = carInfo;
}
}
这里是重点,需要添加如下配置:
<bean id="car" class="com.java.spring.factorybean2.CarFactoryBean">
<property name="carInfo" value="法拉利跑车,420,2600000"/>
</bean>
最后测试用例如下:
public class MyFactoryBeanTest {
/**
* 测试验证FactoryBean原理,代理一个servcie在调用其方法的前后,打印日志亦可作其他处理
* 从ApplicationContext中获取自定义的FactoryBean
* context.getBean(String beanName) ---> 最终获取到的Object是FactoryBean.getObejct(),
* 使用Proxy.newInstance生成service的代理类
*/
@Test
public void testFactoryBean() {
ApplicationContext context =new ClassPathXmlApplicationContext("classpath:applicationContext.xml");
Car car = (Car) context.getBean("car");
System.out.println(car.toString());
}
}
// 输出:
// Car(maxSpeed=420, brand=法拉利跑车, price=2600000.0)
测试的时候,我还特意打了个断点,确实会进入getObject()中:
网上本来找了2个示例,但是有一个一直跑步起来,然后这个示例,我找了N多个相关的博客,给出的示例都是缺胳膊少腿,完全不能运行,倒腾了大半个小时,终于倒腾出一个能运行的完整版本。
对于IOC和DI理解,本文给出了2个比较经典的说明;对于BeanFactory和ApplicationContext的区别是使用方式,本文也从整体架构和使用姿势上,给了详细的说明;对于Bean生命周期和加载过程,这个应该是本文非常重要的内容,我觉得这块也是最有意思的。最后就是BeanFactory和FactoryBean,其实主要讲解FactoryBean,然后给了一个完整的示例。
这篇文章,除了示例部分是我写的,或者是我加工后的,八股文部分全部是摘抄自网络的博客,为了整理这篇比较全的IOC文章,也是看了大量的博客,之前本来打算买一本Spring相关的书籍来看的,因为时间原因,就还是找博客来学习吧,等我把Java生态的基础知识都学完后,我再重点学习更深入的知识,比如Spring框架源码。
可能有同学会说,你把网络上的整理资料汇总起来,有什么意义呢?其实这个对自己还是有很大帮助的,一方面你汇总这些资料,你其实需要看更多的资料,只有当你基本全部消耗完后,你才知道如何去整理相关文章,我之前没有写整理类的文章,这些博客看完后,过段时间就忘了。然后还有很重要的一点,整理文章,可以让你重新去熟悉这些知识,你能整理出来,证明你基本已经掌握了这些知识。因为这是你自己整理的知识,所以如果你想再捡起来,其实很很快,因为这篇文章是你概括的核心重点,如果你没有整理,等忘记是再重新去翻阅网络上的博客,你会被大量知识给淹没。
正所谓我不入地狱,谁如地狱,文章核心点都给大家整理好了,你如果想学习相关内容,整理好的资料你都不想看,你觉得你好意思么?
主要参考资料:
欢迎大家多多点赞,更多文章,请关注微信公众号“楼仔进阶之路”,点关注,不迷路~~