大家好,我是老三,上节我们手撸了一个简单的IOC容器五分钟,手撸一个Spring容器!,这节我们来看一看Spring中Bean的生命周期,我发现,和人的一生真的很像。
IoC,控制反转,想必大家都知道,所谓的控制反转,就是把new对象的权利交给容器,所有的对象都被容器控制,这就叫所谓的控制反转。
Bean,也不是什么新鲜玩意儿,它们就是一帮身不由己的Java对象,生命周期受到容器控制。
我们知道,bean的作用域有好几种,这篇文章只讨论完全被IoC容器控制的单例Bean。
对于普通的Java对象来说,它们的生命周期就是:
这就像是生活在大自然里的动物,悄然出生,悄然死亡。
而对于Spring Bean的生命周期来说,可以分为四个阶段,其中初始化完成之后,就代表这个Bean可以使用了:
人和动物不一样,存在非常复杂的社会。
我们来看看社会里的人,一生要经历哪些阶段,是不是和Bean的生命周期很像呢?
Bean实例化的时机也分为两种,BeanFactory管理的Bean是在使用到Bean的时候才会实例化Bean,ApplicantContext管理的Bean在容器初始化的时候就回完成Bean实例化。
BeanFactory就是相对不那么健全的原始一些的社会,ApplicantContext是发达健全的现代社会。
我们讲到了Bean容器四个阶段,会有一些容器级的方法,进行前置和后置的处理,比如InstantiationAwareBeanPostProcessor、BeanPostProcessor接口方法。这些方法独立于Bean之外,并且会注册到Spring容器中,在Spring容器创建Bean的时候,进行一些处理。
这就好像,孩子出生之前,需要做一些准备,比如备孕、养胎、备产什么的,出生之后,需要做一些护理。孩子上学前后,也需要做一些学籍的管理。
那么有了各种各样的扩展之后,我们再接着看看Bean的详细的生命周期。首先,我们面临一个问题——Bean的生命周期从什么时候开始的呢?
上面写了,Bean实例化前后,可以进行一些处理,但是如果从Bean实例化前算开始,那么就要追溯到容器的初始化、beanDefiinition的加载开始。
所以这篇文章里,我们取生命周期直接从Bean实例化开始,但是大家也要知道,Bean实例化前后,可以使用后处理器进行处理,例如BeanFactoryPostProcessor、InstantiationAwareBeanPostProcessor。
大家也不要困扰,就像计算人生的起点,是从母亲怀孕算起,还是从孩子出生算起?我们这里取了出生开始而已。
我们发现Bean生命周期的详细过程,是不是也像人生的历程,出生、登记,不过是很短的事情。慢慢长大成人,要经历人生的四分之一,而成长,来源于教育,不管是学校的还是社会的,接受教育前,要登记学籍,上学的时候,自己还要努力……,到最后,要发一纸薄薄的文凭,标志着我们成为可以捶打的“社会人”。
然后,为社会奉献四十年。最后老去,离世。不过Bean的世界,没有退休——当然,也许,人的世界也没有退休。
我们发现中间的一些扩展过程也可以分四类:
一:获取社会资源/Aware接口:Aware接口的作用是让Bean能拿到容器的一些资源,例如BeanNameAware可以拿到BeanName。就好像上学之前,要取一个学名——不知道多少人上学之前不知道自己大名叫什么,是吧?二毛。
二:必备各种手续和证/后处理器:在Bean的生命周期里,会有一些后处理器,它们的作用就是进行一些前置和后置的处理,就像上学之前,需要登记学籍,上学之后,会拿到毕业证。
三:个人选择/生命周期接口:人可能无法选择如何出生,但也许可以选择如何活着和如何死去,InitializingBean和DisposableBean 接口就是用来定义初始化方法和销毁方法的。
四:主观能动/配置生命周期方法:环境影响人,人也在影响环境,成长的时候认真努力,衰亡的时候也可以豁达乐观。可以通过配置文件,自定义初始化和销毁方法。
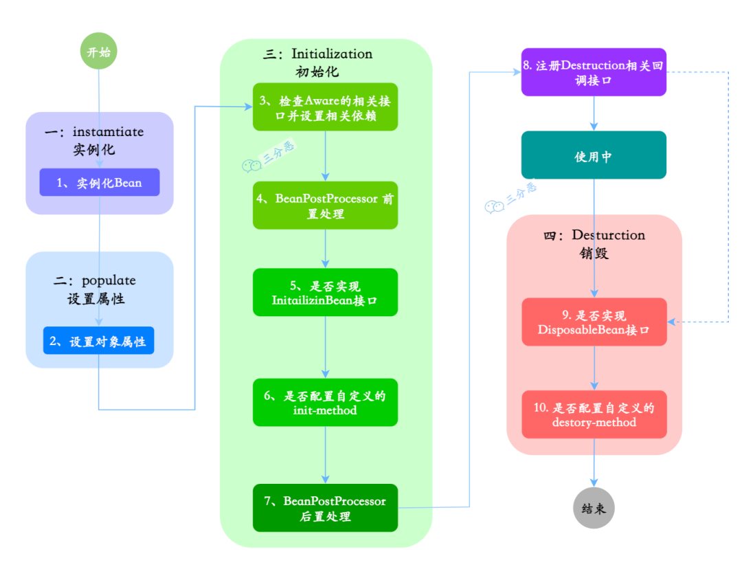
话不多说,接下来我们拿一个例子,来看看PersonBean的一生,我们先来看一下它的流程!
用文字描述一下这个过程:
BeanNameAware接口,通过传递Bean的名称来调用setBeanName()方法,相当于起个学名。BeanFactoryAware接口,通过传递BeanFactory对象的实例来调用setBeanFactory()方法,就像是选了一个学校。postProcessBeforeInitialization()方法,相当于入学报名。InitializingBean接口,在设置了配置文件中定义的所有Bean属性后,调用afterPropertiesSet()方法,就像是入学登记。init-method属性,该属性的值将解析为Person类中的方法名称,初始化的时候会调用这个方法,成长不是走个流程,还需要自己不断努力。postProcessAfterInitialization()方法,毕业了,总得拿个证。DisposableBean接口,则当Application不再需要Bean引用时,将调用destroy()方法,简单说,就是人挂了。destroy-method属性,所以会调用Person类中的相应方法定义,相当于选好地儿,埋了。我们来看看代码!
创建一个PersonBean,让它实现几个特殊的接口,我们来观察一下它的生命周期的流转。
public class PersonBean implements InitializingBean, BeanFactoryAware, BeanNameAware, DisposableBean {
/**
* 身份证号
*/
private Integer no;
/**
* 姓名
*/
private String name;
public PersonBean() {
System.out.println("1.调用构造方法:我出生了!");
}
public Integer getNo() {
return no;
}
public void setNo(Integer no) {
this.no = no;
}
public String getName() {
return name;
}
public void setName(String name) {
this.name = name;
System.out.println("2.设置属性:我的名字叫"+name);
}
@Override
public void setBeanName(String s) {
System.out.println("3.调用BeanNameAware#setBeanName方法:我要上学了,起了个学名");
}
@Override
public void setBeanFactory(BeanFactory beanFactory) throws BeansException {
System.out.println("4.调用BeanFactoryAware#setBeanFactory方法:选好学校了");
}
@Override
public void afterPropertiesSet() throws Exception {
System.out.println("6.InitializingBean#afterPropertiesSet方法:入学登记");
}
public void init() {
System.out.println("7.自定义init方法:努力上学ing");
}
@Override
public void destroy() throws Exception {
System.out.println("9.DisposableBean#destroy方法:平淡的一生落幕了");
}
public void destroyMethod() {
System.out.println("10.自定义destroy方法:睡了,别想叫醒我");
}
public void work(){
System.out.println("Bean使用中:工作,只有对社会没有用的人才放假。。");
}
}
自定义了一个后处理器MyBeanPostProcessor:
public class MyBeanPostProcessor implements BeanPostProcessor {
@Override
public Object postProcessBeforeInitialization(Object bean, String beanName) throws BeansException {
System.out.println("5.BeanPostProcessor.postProcessBeforeInitialization方法:到学校报名啦");
return bean;
}
@Override
public Object postProcessAfterInitialization(Object bean, String beanName) throws BeansException {
System.out.println("8.BeanPostProcessor#postProcessAfterInitialization方法:终于毕业,拿到毕业证啦!");
return bean;
}
}
定义一个配置文件spring-config.xml:
<?xml version="1.0" encoding="UTF-8"?>
<beans xmlns="http://www.springframework.org/schema/beans"
xmlns:xsi="http://www.w3.org/2001/XMLSchema-instance"
xsi:schemaLocation="http://www.springframework.org/schema/beans http://www.springframework.org/schema/beans/spring-beans.xsd">
<bean name="myBeanPostProcessor" class="cn.fighter3.spring.life.MyBeanPostProcessor" />
<bean name="personBean" class="cn.fighter3.spring.life.PersonBean"
init-method="init" destroy-method="destroyMethod">
<property name="idNo" value= "80669865"/>
<property name="name" value="张铁钢" />
</bean>
</beans>
最后测试一下,观察PersonBean的生命周期的流转:
public class Main {
public static void main(String[] args) {
ApplicationContext context = new ClassPathXmlApplicationContext("spring-config.xml");
PersonBean personBean = (PersonBean) context.getBean("personBean");
personBean.work();
((ClassPathXmlApplicationContext) context).destroy();
}
}
运行结果:
1.调用构造方法:我出生了!
2.设置属性:我的名字叫张铁钢
3.调用BeanNameAware#setBeanName方法:我要上学了,起了个学名
4.调用BeanFactoryAware#setBeanFactory方法:选好学校了
5.BeanPostProcessor#postProcessBeforeInitialization方法:到学校报名啦
6.InitializingBean#afterPropertiesSet方法:入学登记
7.自定义init方法:努力上学ing
8.BeanPostProcessor#postProcessAfterInitialization方法:终于毕业,拿到毕业证啦!
Bean使用中:工作,只有对社会没有用的人才放假。。
9.DisposableBean#destroy方法:平淡的一生落幕了
10.自定义destroy方法:睡了,别想叫醒我
看看,是不是和我们图中的流程一致。
这篇文章就不带大家跟进更多的源码了,如果大家对源码级别的Bean的生命周期感兴趣,可以看看AbstractApplicationContext类里的refresh方法,这个方法是AplicationContext容器初始化的关键点。在这个方法里,调用了finishBeanFactoryInitialization方法,这个方法里调用了getBean方法,getBean方法里调用了AbstractBeanFactory的getBean方法。
最终经过一阵七拐八绕,到达了我们的目标——Bean创建的方法:doGetBean方法,在这个方法里可以看到Bean的实例化,赋值、初始化的过程,至于最终的销毁,可以看看ConfigurableApplicationContext#close()。
到这,这篇Bean的生命周期文章就走向destory了,自定义destory方法——回顾一下这篇文章的“一生”。
参考:
[1]. 《Spring揭秘》
[2]. Spring官网
[3].《精通Spring4.X企业应用开发实战》
[4] .Spring Bean 生命周期 (实例结合源码彻底讲透):https://segmentfault.com/a/1190000020747302
[5].一文读懂 Spring Bean 的生命周期:https://segmentfault.com/a/1190000040365130)
[6].如何记忆 Spring Bean 的生命周期 :https://juejin.cn/post/6844904065457979405